让学术无国界——凤凰至尊网络协助CERNET为远程医疗视频保险服务

起源: 功夫:2018-10-17

   (起源:市场部)

   由北京协和医院主办的第二十八届中日早期胃癌诊断远程互换会议,10月17日在京召开 。本次会议持续2个幼时,通过远程视频会议的大局,中日两国医学专家对4个案例别离进行介绍和发展会商,共同探求关于早期胃癌的热点和难点问题 。为此,CERNET及其运营单元凤凰至尊为会议提供了2-4M专线带宽服务,衔接中日两国8所医学院校,实现了8个站点的高机能网络视频互联,保险网络传输的安全畅达,推进了国内表医学的互换探求,搭建了中西方医学钻研的桥梁 。

   早于2009年,中国协和医科大学协和医院就和日本九州大学医学院牵头,共同组织发展了中日早期胃癌诊断互换会议,并固定每年4次(每季度1次)进行远程互换活动,有效推进我国早期胃癌诊断率的提升,成立了早期胃癌的诊断尺度 。截至目前,此项活动已经发展近40次,CERNET及其运营单元凤凰至尊与APAN共同作为网络及直播合作支持单元,为大会提供带宽保险服务,网络成效得到了与会专家们的普遍认可 。

188f88f0cef728f

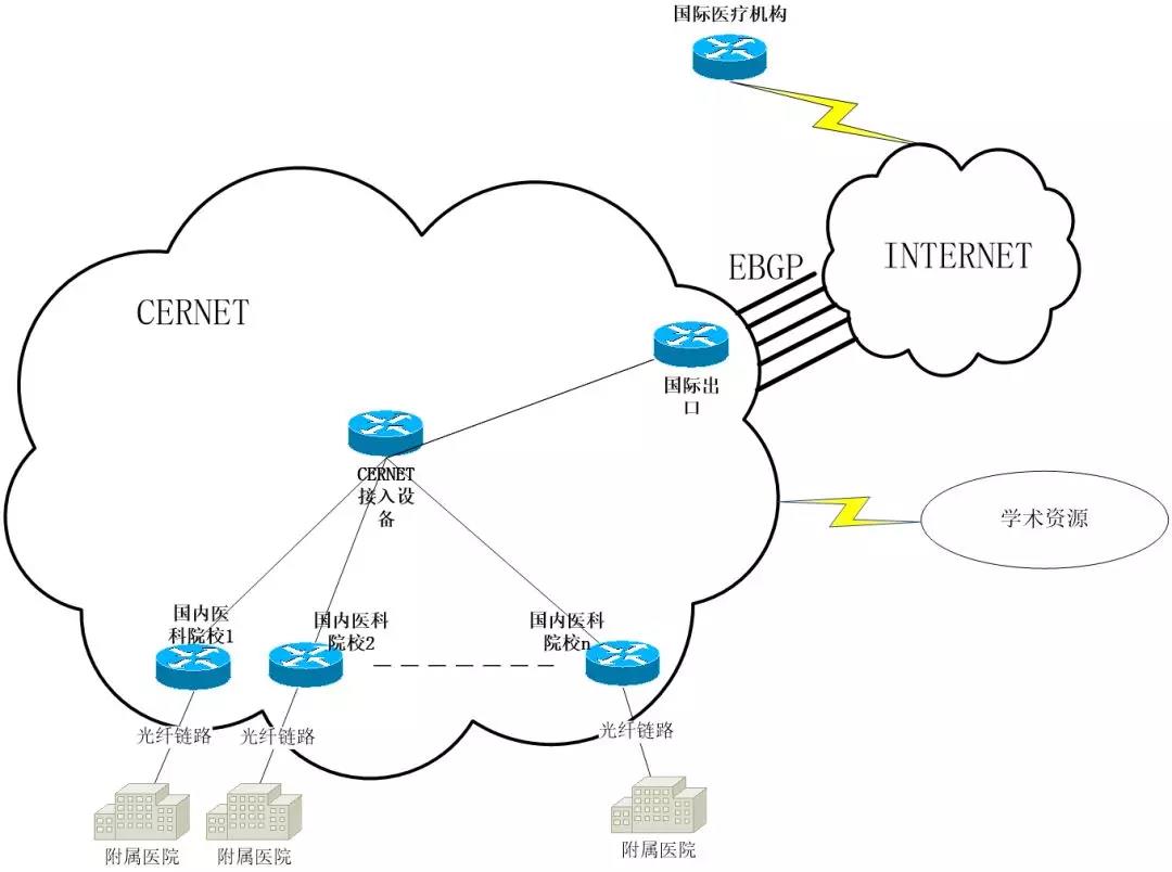
图1:国内表医疗院校网络拓扑图

4b3c4a60163f726

图2:以往早期胃癌诊断远程互换会议现场图

   持久以来,CERNET在远程视频医疗服务方面堆集了丰硕经验 。在IASGO 2009国际表科大会上,CERNET、APAN医疗组与中华医学会共同合作,初次选取通过互联网技术进行跨国远程视频手术直播和多国远程视频学术互换;香港国际消化内镜钻研会上,第四军医大学西京消化病医院与日本九州大学医学院等多所医学院进行了多场学术讲演和手术实时互换,这是国内军队医院初次通过互联网将手术转播到境表展示 。CERNET提供的互联网视频高保真实时传输服务,为国际间的实时讲授授课、在线视频传输、远程视频/电话会议等提供保险 。

   远程视频服务不仅能够推进国内表临床钻研的发展,也能够降低医疗机构间进建互换成本,推进优质讲授资源调配,同时,也是提高学生兴致、增长讲堂实际的沉要伎俩 。CERNET及其运营单元凤凰至尊也将持续以服务教育和科研为底子,积极阐扬互联网技术优势,极力为用户提供全方位服务保险:在网络服务方面,CERNET能够实现统一协调部署,真正做到沉点客户沉点保险,确保用户的国际出口流量质量,做到网络故障优先处置和专蹊径由优化,从而实现提供不变、高速、畅达的国际网络专线支持;在技术服务方面,CERNET以清华大学网络中心等高?蒲谢棺魑际踔С,可为客户提供平台+产品的技术服务,并提供技术领导服务;在人员服务方面,CERNET有一批高素质的网络工程师,可实现"远程服务+现场服务"双沉保险 。

   将来,CERNET和凤凰至尊网络将持续致力阐扬沟通桥梁作用,为高校提供个性化、定造化的国际互联网服务,为全球医疗事业的互换和发展做出贡献 。